Wan2.1 14B T2V LoRAs
Collection
A collection of Remade's Wan2.1 14B T2V LoRAs
β’ 20 items β’ Updated β’ 35
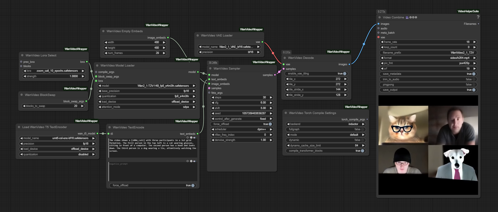
This LoRA is trained on the Wan2.1 14B T2V model and allows you to generate videos of Zoom calls featuring whatever character you want!
The key trigger phrase is: [z00m_ca11]
For prompting, check out the example prompts; this way of prompting seems to work very well.
This LoRA works with a modified version of Kijai's Wan Video Wrapper workflow. The main modification is adding a Wan LoRA node connected to the base model.
See the Downloads section above for the modified workflow.
The model weights are available in Safetensors format. See the Downloads section above.
Training was done using Diffusion Pipe for Training
Special thanks to Kijai for the ComfyUI Wan Video Wrapper and tdrussell for the training scripts!
Base model
Wan-AI/Wan2.1-T2V-14B